.NET Reflector VSPro
Unlock and Debug Third-Party .NET Code Inside Visual Studio with .NET Reflector VSPro
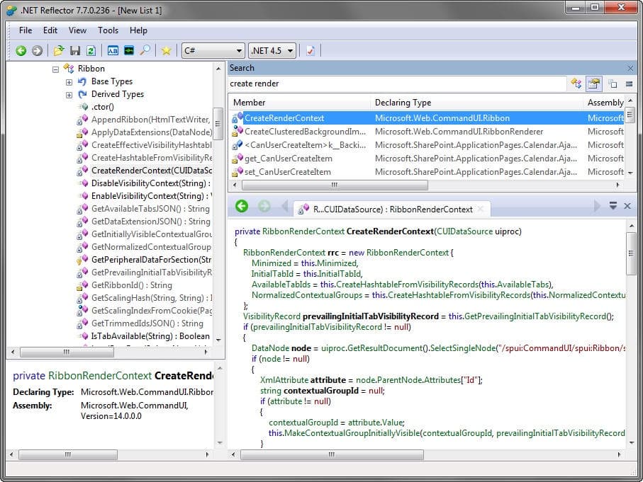
.NET Reflector VSPro is the ultimate tool for developers and ethical hackers needing deep visibility into compiled .NET applications. Whether you're debugging obfuscated code, reverse engineering a legacy system, or learning how undocumented APIs behave, this Visual Studio extension lets you decompile, navigate, and debug DLLsβeven without access to the original source code. Set breakpoints, trace method calls, and inspect real-time variable values as you step through any .NET assembly. With full integration into Visual Studio and a powerful standalone viewer, Reflector VSPro is essential for understanding and debugging third-party .NET libraries, legacy applications, and enterprise platforms like SharePoint.
Tool Features:
- Dynamic .NET Decompilation β Instantly view any .NET code as C#, VB.NET, or IL from compiled assemblies.
- Integrated Visual Studio Debugger β Set breakpoints (F9) and step into decompiled code (F11) like it's your own.
- Go to Definition (F12) β Quickly navigate deep into third-party methods and class definitions.
- Reflector Object Browser β Browse assemblies and dependencies in an organized, intuitive layout.
- Standalone Application Included β Explore .NET libraries outside the IDE with full search and analysis capabilities.
- Perfect for Legacy Systems β Analyze undocumented or inherited codebases without source files.
- Reverse Engineer SharePoint andamp; Enterprise DLLs β Understand how enterprise libraries really work.
- Improve Debugging and Documentation β Discover hidden methods, track bugs, and boost code transparency.
Images

Keywords
Cracking tools are frequently detected as dangerous or malware by antivirus software, you may need to disable your antivirus or add an exception to use these tools. Use it at your own risk!
Links
Jun 22, 2025
Created atMar 16, 2026
Last update8.402
Downloads